只instantiate,不addChild,也就三四秒,算上其他消耗,instantiate基本无伤大雅
需要先编译一下倒也能接受,但这个时间在ios不固定太闹心了,毕竟loading页面五六秒和14-20秒差异太大了。
或着不addchild,将shader全部预编译一次?有没有这样的接口
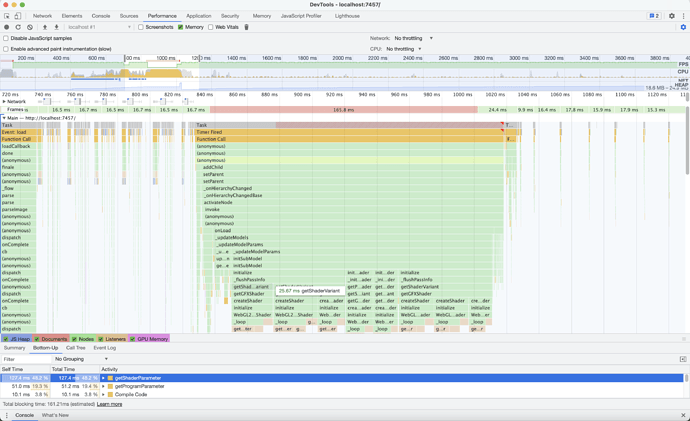
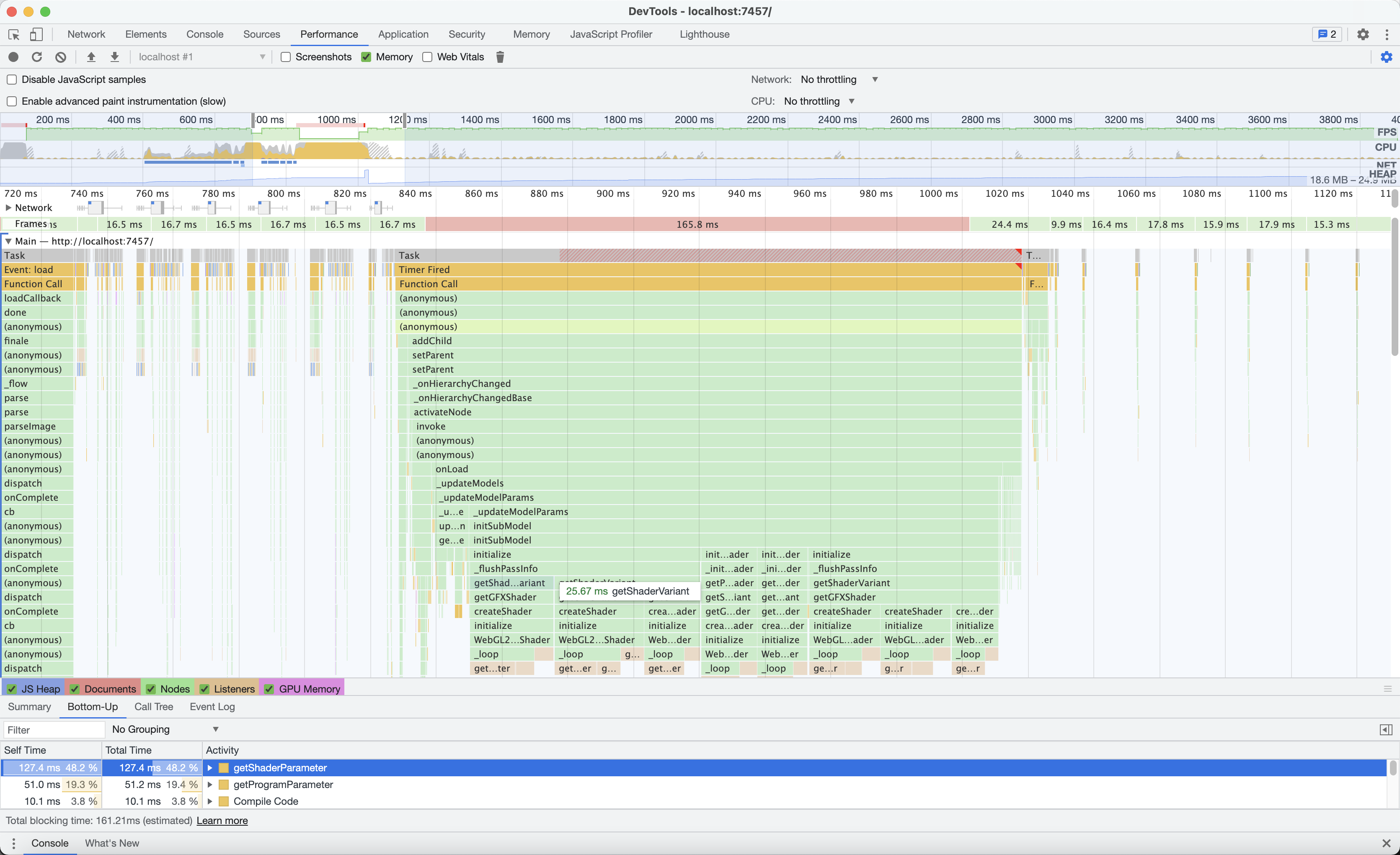
好的,我反馈一下,应该比较明确的是在 model 初始化的时候,可能需要对 shader 变体做一些编译,这个操作比较伤。我们看看有没有什么优化办法
大佬你就是主程啊,你说了算啊,jare有意见你抽他啊
咳咳严肃…严肃,3.2万顶点肯定算低模吧,个人觉得 blender导出的fbx在CCC中直接动态加载低模不卡顿这是引擎应该达到的性能标准,个人认为这个问题挺重要的,或者给予一些接口做这一块的预加载
刚问了下渲染组的同学,可以把用到的宏定义在 effect 面板上勾一下,就会在引擎初始化时编了
基本材质都是用的buildin-phone,我想了半天我没写啥宏啊,自己写了个支持透明的phone,就加了句
blendState:
targets:
- blend: true
blendSrc: src_alpha
blendDst: dst_alpha
blendDstAlpha: src_color
也没什么特别的地方啊
是不是光照计算什么的拖了后腿,要我把CC_CALC_LIGHTS、CC_CALC_SHADOW等等这些加个开关,预加载的时候不进行光照计算?
早就应该优化,3d GPU 粒子shader 首次加载,3.x必卡。




