Cocos 3.10转 Cocos 3.17 VS编译报错,求大神帮忙看看,跪谢!!!!

起因谷歌
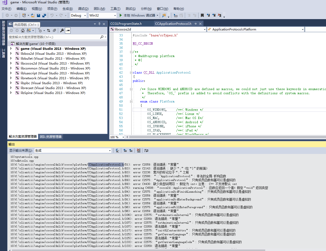
因为最近要上一个谷歌包,然后听说谷歌8月份开始要线上所有的包支持64位指令集,而我现在用的Cocos 3.10所用的第三方库很多都不支持64位指令集,只好去下载了Cocos 3.17,然后把库都替换了,替换完了,我就用VS 重新编译一下,然后出现各种各样的错误,硬着头皮把能修的都修完了,但是就剩一个CCApplicationProtocol.h文件的编译报错,报错得莫名其妙,只好去网上翻资料,但是也找不到想要的,只好在这里看看哪位大神遇到过这种问题,帮小弟看看,在这里先跪谢了。
https://img-blog.csdnimg.cn/20190715111945826.png?x-oss-process=image/watermark,type_ZmFuZ3poZW5naGVpdGk,shadow_10,text_aHR0cHM6Ly9ibG9nLmNzZG4ubmV0L3FxXzM5NzY4Mzky,size_16,color_FFFFFF,t_70

谷歌那个警告不支持会有什么影响么,我几个项目都没改