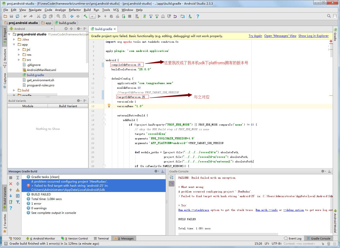
最开始默认的工程是编译不过去,原因是缺少android-22
我检查了sdk下的platforms发现只有25.就改成了25。还是不行
建议先用命令生成 这个android studio项目。cocos compile -p android --android-studio -t android-26
怎么生成?这个项目就是我生成自己项目时,自带的那个。
建议先用命令生成 这个android studio项目。cocos compile -p android --android-studio -t android-26
怎么生成?这个项目就是我生成自己项目时,自带的那个。