按照https://docs.cocos.com/creator/manual/zh/publish/publish-fb-instant-games.html?h=face文档提示
npm安装了http-server
openssl生成了key.pem和cert.pem
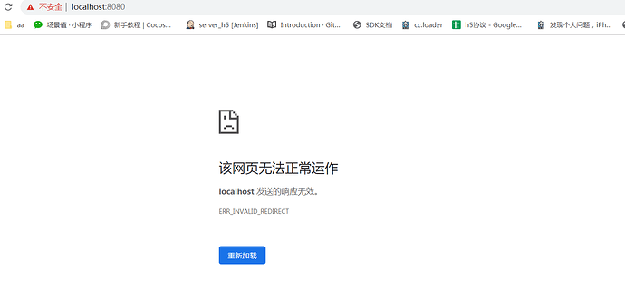
最后打开8080端口
最后就是这个结果
也尝试过依赖facebook测试 将fb-instant-games文件夹内的zip上传到fb的小游戏后台,然后变成生产。通过facebook链接进入游戏后,显示是加载中0% ,一直在加载中卡住不变
有大侠解决过这个问题么?



