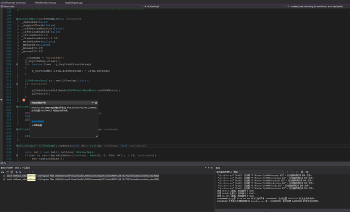
cocos2d-x-3.16出现CCGLViewImpl-desktop.cpp中出现报错

我首次首页 命令cocos new … 创建项目时,使用visual studio 进行编译后运行,出现以下问题,如图:

环境
python2.7.14
cocos2d-x-3.16
Windows10
visual studio2017