ToggleContainer怎么用脚本关联?



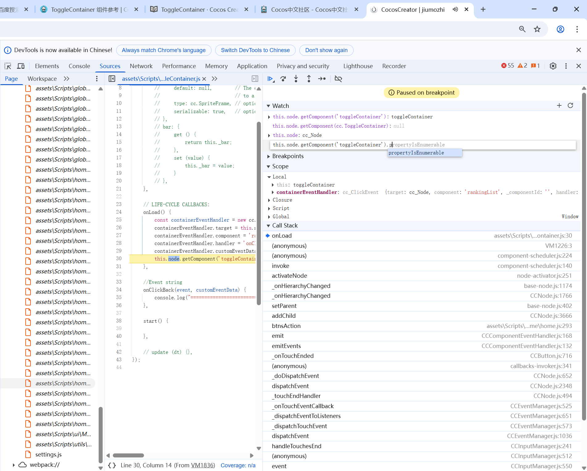
我是这样写的,可是事件就是不走,log也不显示,反而

这样就一点问题都没有,啥情况啊,2.4最新的版本
来,接着,节点上挂脚本

有人给我说,你写start里面试试

群里有人告诉我,要不你加一个Button组件试试,我真的是感谢他了
this.topToggleContainer.node.getComponent(cc.Button).clickEvents.push(containerEventHandler);
啥用也没有,呵呵


行了,不知道怎么去改变它,就这样用着吧,一个版本一个坑,坑坑不知道下个版本能填不?