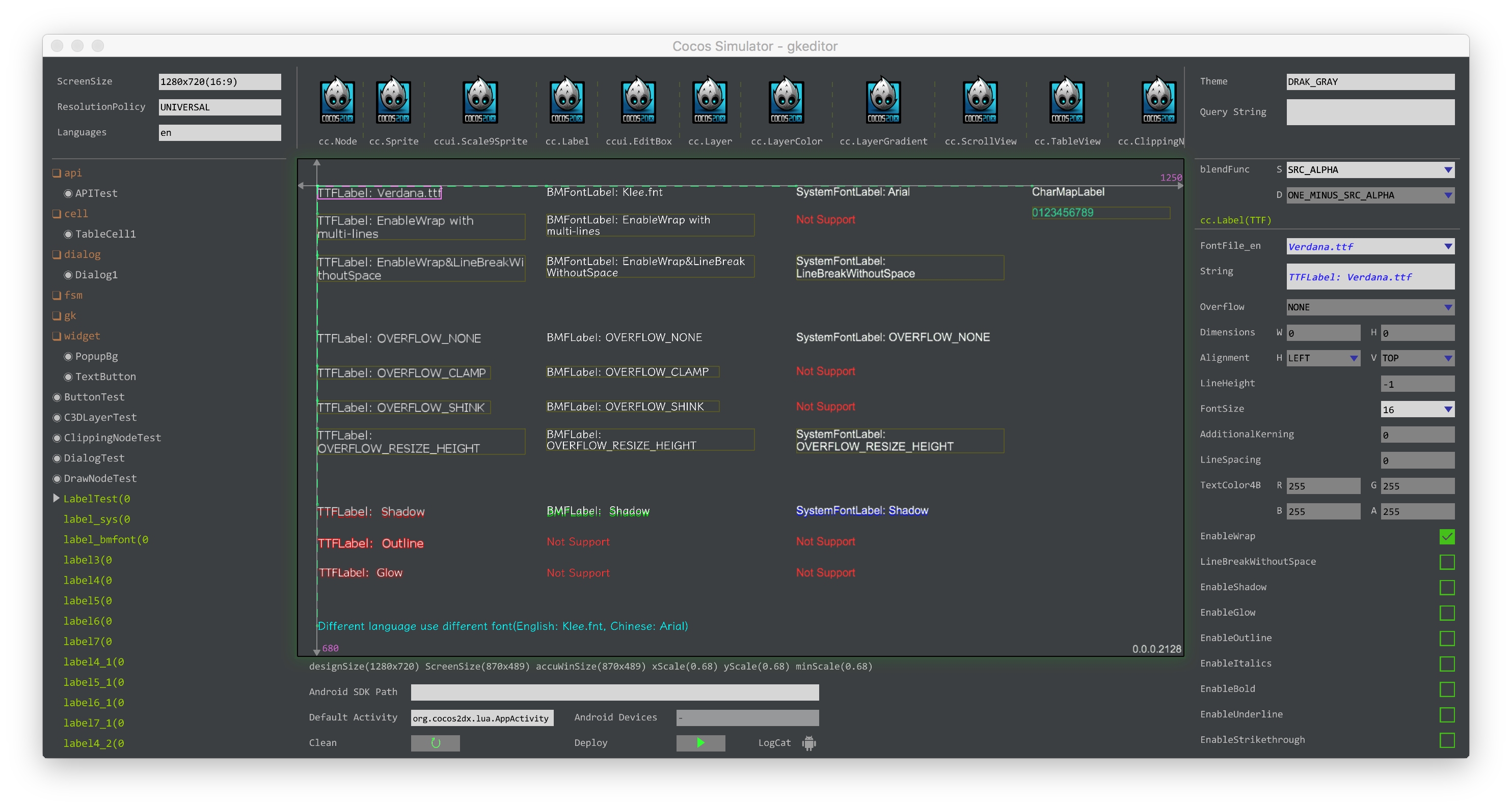
4年前在2D卡牌手游项目中造的轮子,解决Lua版本无编辑器痛点,告别手写Create Node,无依赖纯Lua编辑器,基于Cocos2d-x 3.15,非常稳定,项目上线过,项目规模10w+代码。
当时还没有Creator这个神器,现在已经有点过时了,如果还有使用Lua项目的朋友,可以无缝使用或者自行升级。
功能:
- 无依赖,纯Lua,拷贝至项目目录即可接入
- 支持本地Hot reload,即时运行,Android Hot deploy(同理支持远程热更新)
- 生成布局文件纯Lua,无需解析,性能高
- 支持Cocos2d-x所有节点,直接拖拽,属性编辑,并且完全兼容手写代码
- 支持扩展自定义节点,内置Layer,Dialog,Widget,TableViewCell等布局容器节点
- 屏幕适配支持FIXED_WIDTH, FIXED_HEIGHT, UNIVERSAL(自行缩放),支持iPhoneX
- FSM编辑器,BehaviorTree编辑器
- 多语言即时切换
截图:
项目地址:https://github.com/kunka/cocos2dx-lua-ui-editor
