3.0场景编辑器黑屏

cocos creator 3.0
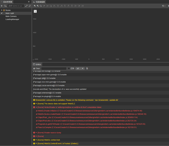
场景编辑器黑屏
经常黑屏,重启编辑器多次后,偶尔会正常,大部分黑屏,严重影响使用。



系统:win7
硬件:cpu i5 7500, GTX960.

能看到你的驱动版本是多少么?

指的是显卡驱动吗?

这个是 wenGL 崩溃了。
我们找了几台电脑,有遇到 webGL 丢失,但还没重现出大概率崩溃的问题。

可以先尝试降低一下驱动版本,或者切换回核显,另外,部分机器会根据当前负载,动态切换核显和独显,如果有这个功能的话,可以尝试关闭一下。