-
Creator 版本: 3.1.0
-
目标平台: web-desktop/mobile
-
重现方式:浏览器 debug 版本与 release web-desktop 对比
-
之前哪个版本是正常的: 3.0.1
-
编辑器操作系统: Win10
-
重现概率: 100%
同样的项目, 同样的代码, 3.0.1 release 成 web-desktop 没有问题, 与浏览器预览 debug 版本性能类似
升级到 3.1.0, release 后发现性能急剧下降.
3.0.1 debug vs web-desktop 此处能看出来性能是相近甚至 release 版本性能更好

3.1.0 debug vs web-desktop 这就完全崩了

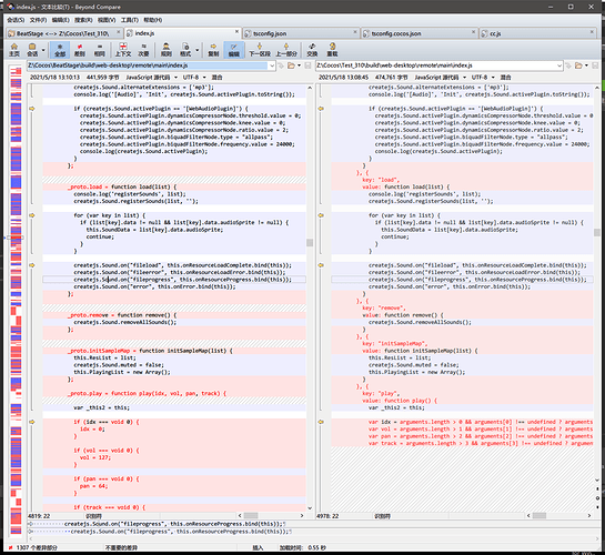
3.0.1 vs 3.1.0
3.0.1 vs 3.1.0 6x slowdown








