请教大佬们3d骨骼动画优化

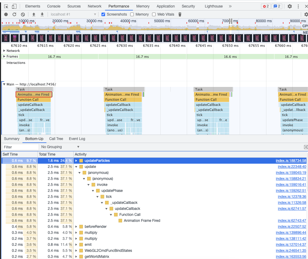
引擎版本: Creator 3.6.3,问题如标题所述,整个游戏运行过程,大部份卡顿在执行骨骼动画播放,模型文件为fbx,未经过压缩处理,性能分析如下图:

是你高亮的这个热点吗?这个是粒子热点。这个热点最下面的 “Animation Frame Fired” 不是指骨骼动画,是指一个游戏帧。

不好意思,那个节点树随便点的,没留意,粒子问题已经知晓,在优化,感觉是某些特效文件加载与播放问题,已经预先加载资源文件,用的时候才实例化,过程会卡顿,不知是否实例过程因为文件太大或者里面有粒子特效问题导致只要播放第一次就卡顿,之后不会