场景编辑器无法使用,放任何东西都显不出来
Creator 3.x
18233222893
(政、)
2023年10月18日 17:27
#1
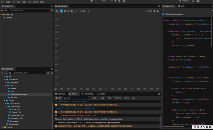
1697649329546
2143×1308 183 KB
这里面放什么都不显示,能放大缩小但是永远都是一片黑
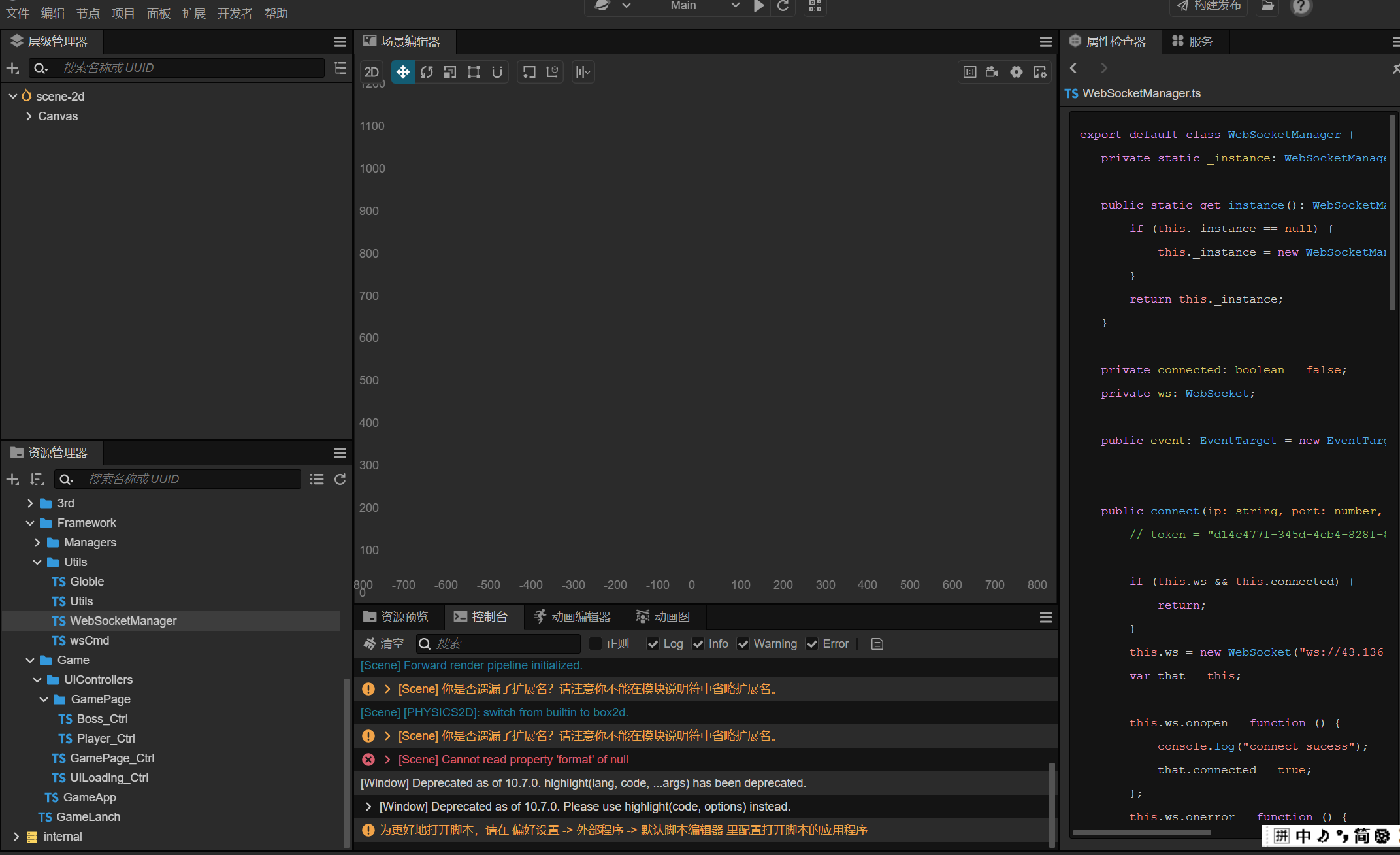
1697650018473
904×213 18.9 KB
报了这样的错 跟他有关系吗?有的话怎么解决请大神指教