niu bi
官方开源不就是希望有人能发扬光大吗?你可以在此基础上完善一下,再拿去卖。当然,如果直接换个皮就拿去卖的话,商城是不会让你上架的 
还好只做了下技术预研
大佬,可以出个文档讲一下怎么用这个吗?
我加油,里面很多思路可以抄一下

源码不太完整,编不过

鼠标缩放和编辑器刚好相反,有点难受
提个小BUG,首次打开预览图不对

这个已经修复了,拉一下最新分支就正常了
这个能给我一下你的 .shader-graph 资源吗?我这边试看看?

感谢反馈,已经修复,拉取新的在试一下


贴图不行,颜色可以


这样设置目前不支持,你通过 添加 texture2D 属性
你可以这样设置:


然后设置 material 中 effect 的字段
shader-graph里面还需要npm i less -D才能build
pack的路径好像也不对?
创建Texture2D变量报错

创建节点,使用这种大列表,感觉不太好使
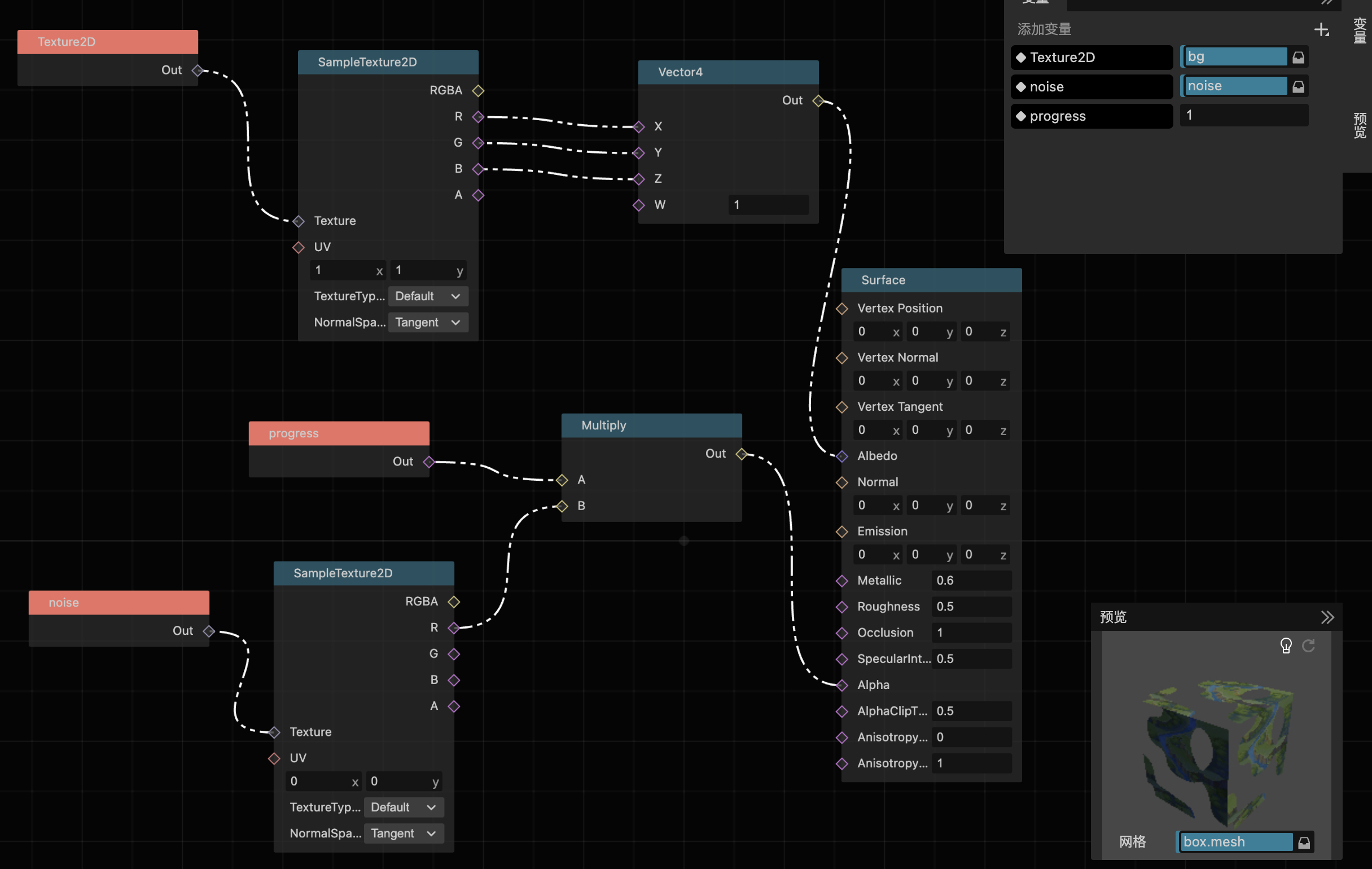
这是我弄的不对吗,uv两种方式不都是(1,1)吗,怎么表现不一样

预览的时候,albedo对应的vec4,修改w输出没变化,需要修改alpha才能看到透明度变化,是我用的有问题吗

1赞