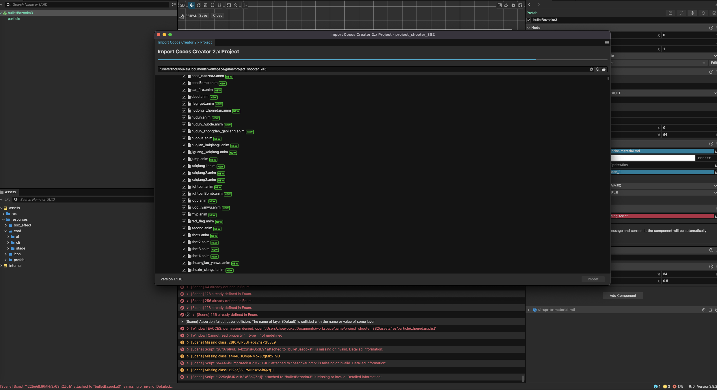
使用import cocos creator2.x project功能,在导入时,资源可以导入,但是js无法导入。表现出来就是导入界面一直卡住
2.4.5升级到3.8.2,import cocos creator2.x的版本是1.1.10

怎么说呢,2.4.5 直接升 3.8.2 这个风险和破坏性太大了。。。
勇者啊。。。
2.x升级3.x,变的API可不是一星半点

你猜这是为什么 
一次性导入会卡住,我分几批导入,就可以了
请问如何分几批导入的具体操作啊
使用import cocos creator2.x project功能,在导入时,资源可以导入,但是js无法导入。表现出来就是导入界面一直卡住
2.4.5升级到3.8.2,import cocos creator2.x的版本是1.1.10

怎么说呢,2.4.5 直接升 3.8.2 这个风险和破坏性太大了。。。
勇者啊。。。
2.x升级3.x,变的API可不是一星半点

你猜这是为什么 
一次性导入会卡住,我分几批导入,就可以了
请问如何分几批导入的具体操作啊