Creator 版本: 3.8.x
在一个无网络环境,需要简单演示一下 CocosCreator 项目,就带着笔记本电脑去了。
到达现场,开机,打开 Cocos Dashboard 面板(顶部图没有,但是还没感觉有啥问题):
双击进入项目,点击 Skip 跳过登录,CocosCreator 应用跑起来了,显示正在加载的进度条,一切正常,内心平静!
然后,进来之后开始报错,有点慌,但是我以为是一些日志上报的小问题,选择无视!
选择浏览器预览,运行,弹出浏览器,还好,在 loading,emmmm 在 loading,在 loading,,,
浏览器页面白茫茫出不来了,炸了。
尴尬的拿出手机,开下热点,脚底下在扣三室一厅。
连上了!!!,赶紧关了 CocosCreator 项目再打开,,,emmmm,还是 loading,有点想骂娘了啊!!!!!
关掉 CocosCreator 项目,再关掉 CocosDashBoard ,重新登录,这回好了。
只能用笑容面对大家,然后继续演示项目,一个别墅已经在脚下扣完了!
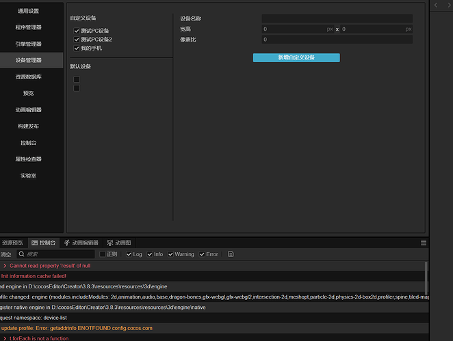
事后研究了一下,发现 Cocos Dashboard 在进入后,需要请求《预览设备列表》并暂存,然后进入 CocosCreator 项目后如果没有这个设备列表,预览就挂,自定义设备也不行!
@官方,解决一下,离线也得能正常用啊!




