一、介绍
gg-hot-update/热更新插件是一款基于 Cocos Creator 官方的热更新原理,重新采用 DownloadTask 进行编写的热更新插件。
相比起原来的 CocosCreator 官方的热更新方案,gg-hot-update热更新方案具有以下优势:
- 支持主包/子包的热更新模式
-
支持跨版本热更新
- 比如存在版本 1.0.0、1.1.0、1.2.0、1.3.0,我们可以在 1.0.0 版本上,直接升级到 1.3.0)
- 支持每个包(主包/子包)的断线重连
- 提供一整套 API,实现上述所有功能
同时,我们还提供了适配 Cocos Creator 3.6+ 的插件,更方便生成热更新配置文件信息(project.manifest 和 version.manifest):
- 支持 原生平台构建 自动生成热更新配置文件
- 支持 构建后自动生成 热更新配置文件
- 支持 命令行/CLI 生成 热更新配置文件
二、插件安装预览
插件安装后,将会提供两个部分:
- 插件资产库:提供一整套运行时 API
- 插件构建插件:提供构建后自动生成热更包配置的能力

三、插件构建预览
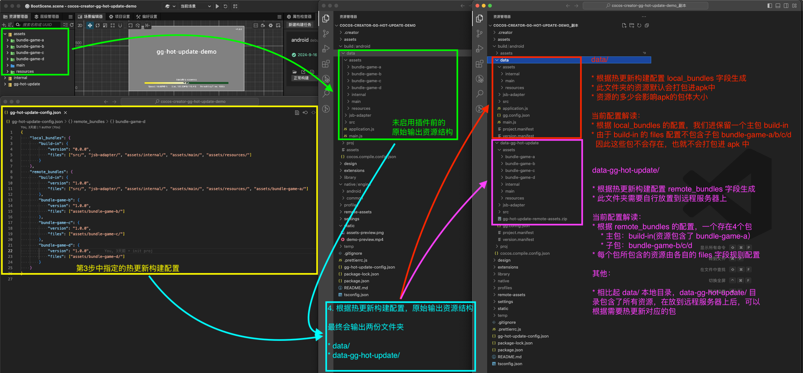
以Android平台为例,构建任务时,插件会自动在构建完毕时,根据插件的热更新构建配置文件,对原始输出目录进行处理,最终生成两份资源
- 本地资源目录(构建apk时会打包进apk)
- 远程资源目录(差不多等于整包资源)

demo 运行演示视频:
https://github.com/user-attachments/assets/57ff6c46-df42-403b-a4b8-19b41dec5ab6
四、更多
关于插件更多的介绍与使用:
五、其他
- 更多关于我的其他作品,可以点击这里查看









