麻烦帮我看看这个错怎么解决,实在找不到原因
Creator 3.x
20024675
(撸鲁噜)
2024年12月16日 04:20
#1
Image_27985221137395
1705×893 131 KB
谢谢了
3.8.0
2536714067
(ddd)
2024年12月16日 04:29
#2
放大500%了,还是糊
20024675
(撸鲁噜)
2024年12月16日 05:23
#3
Image_31559588707683
1707×974 175 KB
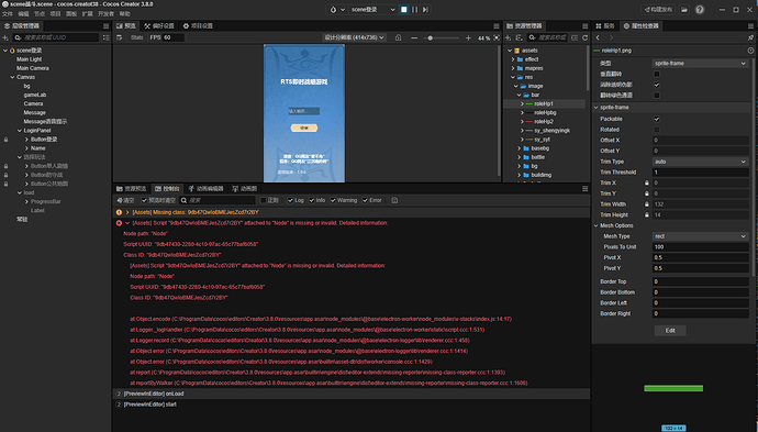
麻烦看看这个能看吗?
2536714067
(ddd)
2024年12月16日 05:30
#4
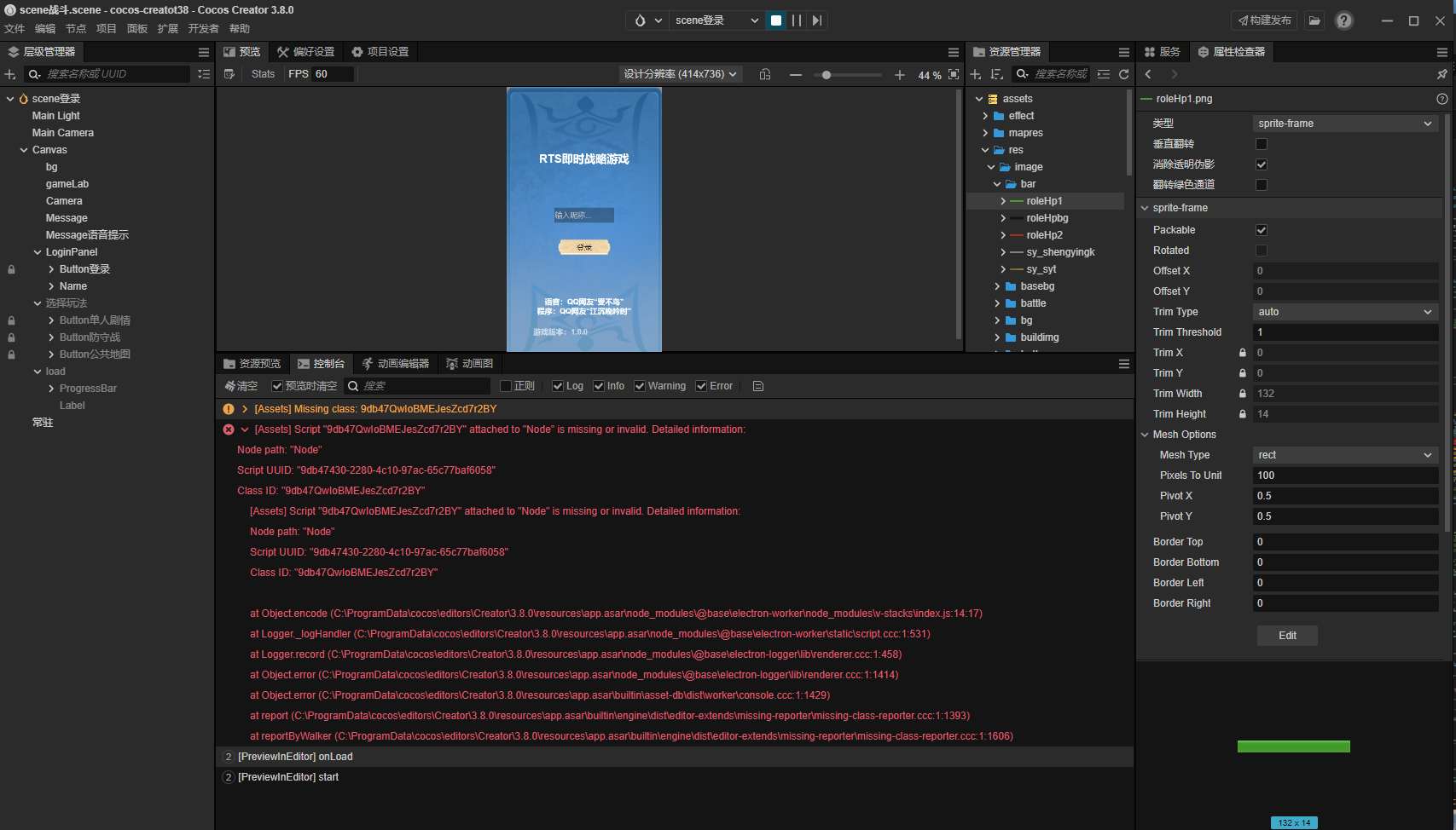
有个脚本丢失了,具体是哪个,要看你有没有git记录了
SuKer
(大可不必)
2024年12月16日 06:31
#5
image
722×117 8.76 KB
复制这一段,去vscode里面全局搜搜看
1赞
20024675
(撸鲁噜)
2024年12月16日 06:31
#6
谢谢了。。
1赞