搞个位图文本,输入很多字
都是在iPhone微信小游戏里测试
左边是 Cocos Creator 2.4.4,满帧,右边是 Cocos Creator 3.0.0,掉帧严重
安卓或 iPhone Safari 没问题。
以前我在用 Cocos Creator 3D 时就有这个问题。
标记一下疑惑回来看。也在做2d游戏也想用3.0去开发了
有几个疑问
- 渲染的是 Label 吗?
- 为什么 3.0 版本的适配那么奇怪,是不是项目配置有区别,比如 camera
- Label 的 cache mode 选择是完全一样的吗?
嗯,跟 Label 没关系,跟 Camera 应该也没关系
用 2.4.4 新建一个 Hello World,把代码和背景去掉,logo复制个几千份,然后分别安卓和苹果,微信小游戏,微信自带浏览器,系统自带浏览器测试走起,没问题,都满帧:
再用 3.0.0 新建一个空项目,导入上面 2.4.4 的项目,重复相同的测试,只有苹果微信小游戏掉帧:
NewProject.rar (2.7 MB)
NewProject_3.0.0.rar (4.0 MB)
应该是跟微信小游戏不支持JIT有关系,引擎在处理这10000多个三角形的信息时消耗过多CPU;
2.4.x应该是优化过这方面。
谢谢详细的测试反馈,由于 3.0 底层是一个新的渲染器,相比 2.x 确实复杂不少,在数据组织上不能套用 2.x 的逻辑,我们做了一些额外的适配,目前还没有做好优化,之后会在这方面继续改进。不过这个测试用例也是一个极端用例,我们会针对更泛用的场景进行优化
坐等引擎组更新!我觉得ios上解决了卡顿问题的时候就是creator起飞的时候吧!
也不算太极端吧,稍微复杂点的UI(一个字算俩三角面,一个小图也算俩三角面)就会降帧:
这个问题我是在去年3月份用Creator3D时发现的,当然还有一些其他问题。
没辙了就拿Creator把游戏重做了一遍。
嗯……自己尝试了一下,比我想象的麻烦很多(我原本以为先找到3.0比较耗时的操作,再抄一抄2.4.4的代码就搞定了)。
这四块各贡献了大约10毫秒,加起来一帧就几十毫秒了:
把这块注掉能快个几毫秒:
当然注掉是不可能注掉的,注掉就没画面了。
也不是没收获,在上下求索的过程中发现这篇资料:
https://www.zhihu.com/question/21320960?rf=22502132
进而发现这个iPhone应用:
如果 WKWebView 满帧,UIWebView 掉帧,就实锤是不支持JIT的问题了。
可惜没找到能在PC上禁用JIT的浏览器,不然就更方便了。
下午又来活了,坐等引擎组更新吧。
chrome 启动参数 --js-flags="--jitless" 可以禁用jit
–js-flags= 不能丢
UI 渲染的重构从 3.1 版本发布之后就开始了,不过确实有不少坎坷,本来打算 3.3 释出,但是打磨的仍然不够好,所以推迟到 3.4 版本,新的方案会让 CPU 和 GPU 的负载更加均衡,对大多数游戏的性能更加友好
3.4何时出啊,我们项目从半年前开始立项,想着我们花半年的时间做游戏,cocos花半年的时间总能把3.x的性能提升到和2.4.4一个级别吧。所以立项的时候选用了3.x。 现在还有1个月项目就要做完了,iPhone 微信小游戏上的性能还是差强人意。全GPU粒子,iPhone 8p上只能跑28帧,2018年的vivo手机却能稳定50帧。 
你们的性能热点在哪里?
项目比较大,迟点等项目告一段落,我试着准备一个demo。
目前先提供一下profile供您参考:
这是录了一场战斗的profile,大约30秒,整场战斗只有开始时有一处跳帧,该处的profile如图一所示。
(图一)
Main.ts 占比29%,由于层级太深,以下是几个比较耗时的操作
setParent - 不停的从池中拿出单位,显示,设置父节点
particle-system - 由于要动态改变整个粒子效果的大小,所以每次从池里拿出来,会计算一下数值。其中force-overtime, velocity-overtime, 需要反激活再激活才生效,这里在profile里占了不少比重,如图二所示
(图二)
particle-system.ts 占比11%,如图三所示
(图三)
skeleton.ts 占比9%
这个比较意外,因为只用了4个spine,而且都非常简单,每个骨骼数只有2个。考虑完全去掉spine
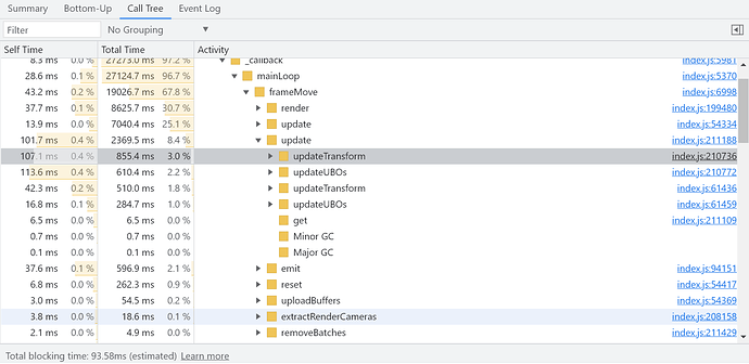
剩下的占比是frameMove(我认为这个应该是引擎代码,我们除了减少场景的元素,没有其他很好的优化方式,不知道对不对)了,34.8%,如图四示所示
(图四)
如果查看整场战斗的profile,那么frameMove占比会提高。如图五所示
(图五)
总的来说消耗比较平滑,没有特别消耗的地方,就是东西比较多(同屏最多25个怪,5个英雄,10个子弹(特效),受击特效,受击飘字,死亡特效),不停从池里拿出,放回。
其次每个特效基本都用了自己写的shader
================================分割线===================================
如果把chrome的jit禁用,那么frameMove占比会显著提高,以下是同一场战斗禁用了jit后的profile
准备的比较匆忙,如果需要其他信息,我可以再提供 





















