Effect Exporter 特效编辑器
-
一款同时支持 Shader 2D&&3D 特效的编辑器插件, 支持节点树预览,支持2D/3D即时切换。支持 CocosCreator v3.5.0。
简介
-
这是一款为 CocosCreator 深度定制的 Shader Effect 编辑器插件
-
支持 effect 2D/3D 特效
-
支持 3D 光照
-
支持纹理/法线/折射/反射贴图
-
支持从资源管理器右键一键编辑
material、effect文件,可实时保存到effect文件并生效预览 -
支持重新编辑已导出的 effect 文件
-
支持
shift+ 左键 框选生成Frame组合节点重复使用 -
已调通 100+ 节点,可满足大部分 effect 特效需求
-
已打通在线示例,可一键导入并重复编辑
v1.0.2 新增
- 自定义节点 前往在线文档查看
- 新增 ShaderToy 特效集成示例
v1.0.3 新增
- 自定义节点使用 ts 文件定义,支持类型提示;
- 增加
高频节点组,提升用户体验; - 增加更多自定义特效
v1.1.0 新增
- 支持特效节点 2D/3D 预览
- 支持切换预览模式(2D、3D切换)
- 支持切换预览模型
- 菜单选项增加多个自定义配置,提升用户体验
详见文末图解
v2.0.0 新增
- 集成在线社区网站
- 集成一键上传、下载、发布功能
- 集成示例分享功能
v2.0.1 更新
- 修正部分模型下3D空间坐标转换问题
v2.0.2 更新
- 集成 TilingAndOffset 节点
- 集成 Twirl 节点
- 修复多 texture 节点概率性出现重复定义的问题
v2.0.3 更新
-
修复顶点 color 属性冲突问题
-
增加 USE_BATCHING 合批选项
-
增加叠加混合选项 technique - add
-
兼容 CocosCreator v3.5.0 及以上版本 函数宏的新语法:#pragma define
功能介绍
-
界面一览
-
左侧弹出菜单
点击左侧
按钮可以弹出编辑器菜单,编辑器当前支持一键导出 effect 并即时生效预览,并可重复编辑
-
右侧在线示例
点击顶部右侧菜单
,打开 在线示例面板,选择喜欢的示例,点击即可加载:
默认Effect3D模板
-
当第一次编辑某个
effect文件时,会生成一份默认的节点树结构:其中包含两大部分:
-
VertexOutput控制的顶点着色器:
- 在
顶点着色器中,主要实现了坐标空间的转换。具体原理可以参考 LearnOpengl 坐标系统
-
VertexOutput根据节点树计算出一个Vector4裁剪空间坐标作为顶点着色器的结果输出,最终生成 effect 内顶点着色器部分的代码如下:
vec4 vert(void) { //WorldPos vec4 output1 = cc_matWorld * vec4(a_position, 1.0); //WorldPos * ViewProjectionTransform vec4 output0 = cc_matViewProj * output1; //VertexOutput vec4 target_VertPosition = output0; return target_VertPosition; }以上需要了解
CocosEffect v3常用 shader 内置 Uniform
-
FragmentOutput控制的片元着色器:
-
在默认模板中提供了一个 Color4 颜色输入变量,并直接作为片元着色器的结果输出,
最终生成 effect 内片元着色器部分的代码如下:
vec4 frag(void) { //FragmentOutput vec4 target_FragColor = u_color; return target_FragColor; }
-
默认Effect2D模板:
-
2D 模板与 3D 模板差异不大,主要是默认在
片元着色器加了个TextureBlock类型的贴图节点 SpriteFrame,方便控制 2D 纹理对应到 effect 文件,每个纹理输出都由一张纹理贴图和一个纹理权重控制:
在该默认模板中,片元着色器还有一个
MultiplyBlock乘法节点,用来混合贴图颜色与 Color4 定义的颜色,生成的effect代码如下:vec4 frag(void) { //SpriteFrame 纹理采样 #if (USE_2D_SPRITE_FRAME) // 当启用宏 USE_2D_SPRITE_FRAME 时,采样 cc.Sprite 自身组件上的纹理 vec4 tempTextureRead = texture(cc_spriteTexture, transformedUV); #else // 采样 SpriteFrameSampler 定义的输入纹理 vec4 tempTextureRead = texture(SpriteFrameSampler, transformedUV); #endif //纹理权重 vec4 rgba = tempTextureRead.rgba * SpriteFrameWeight; //Multiply(乘法结节,这里用来混合颜色) vec4 output2 = u_color * rgba; //FragmentOutput(最终输出的颜色) vec4 target_FragColor = output2; return target_FragColor; }在CocosCreator中演示效果如下:
特别说明
在CocosCreator 2D对像(比如Sprite对象)下使用自定义材质时
宏
USE_2D_EFFECT一定要勾选,使 effect 内相关定义生效,否则会报 CCLocal 相关错误:
同时支持 2D/3D 显示
-
一个特效可以同时支持 2D 或 3D 显示效果,可参考
在线示例中的扭曲特效(2D/3D)

快速开始
-
在
CocosCreator编辑器菜单扩展-->商城中搜索exporter即可找到该插件,购买后下载到本地: -
导入插件
oreo-shader-effect-exporter并启用,推荐安装到全局,所有项目可用:
-
在
资源管理器面板选中任一effect或material文件,如果右键菜单出现编辑 Effect等字样,则表示插件已导入成功:
在线示例
-
新建
Cube节点,新建effect、material文件,为material指定effect后,右键选中刚才新建的material或effect,可看到编辑 Effect相关菜单,点击即可打开Effect Exporter编辑器。简单修改下默认模板(这里只是简单调整了颜色),点击左上角菜单导出(.effect)即可导出到关联的effect文件并实时生效预览:注:
-
插件第一次编辑某个
effect文件时,会生成一份默认(3D)的节点树结构。 -
该行为与操作左上角菜单弹出面板下的
新建默认Effect3D项目行为相同。
- 操作视频:
-
加载示例
-
Effect Exporter 提供了完整的在线示例,可以很方便的浏览效果并一健导入:
目前示例还在持续添加
-
部分示例展示:
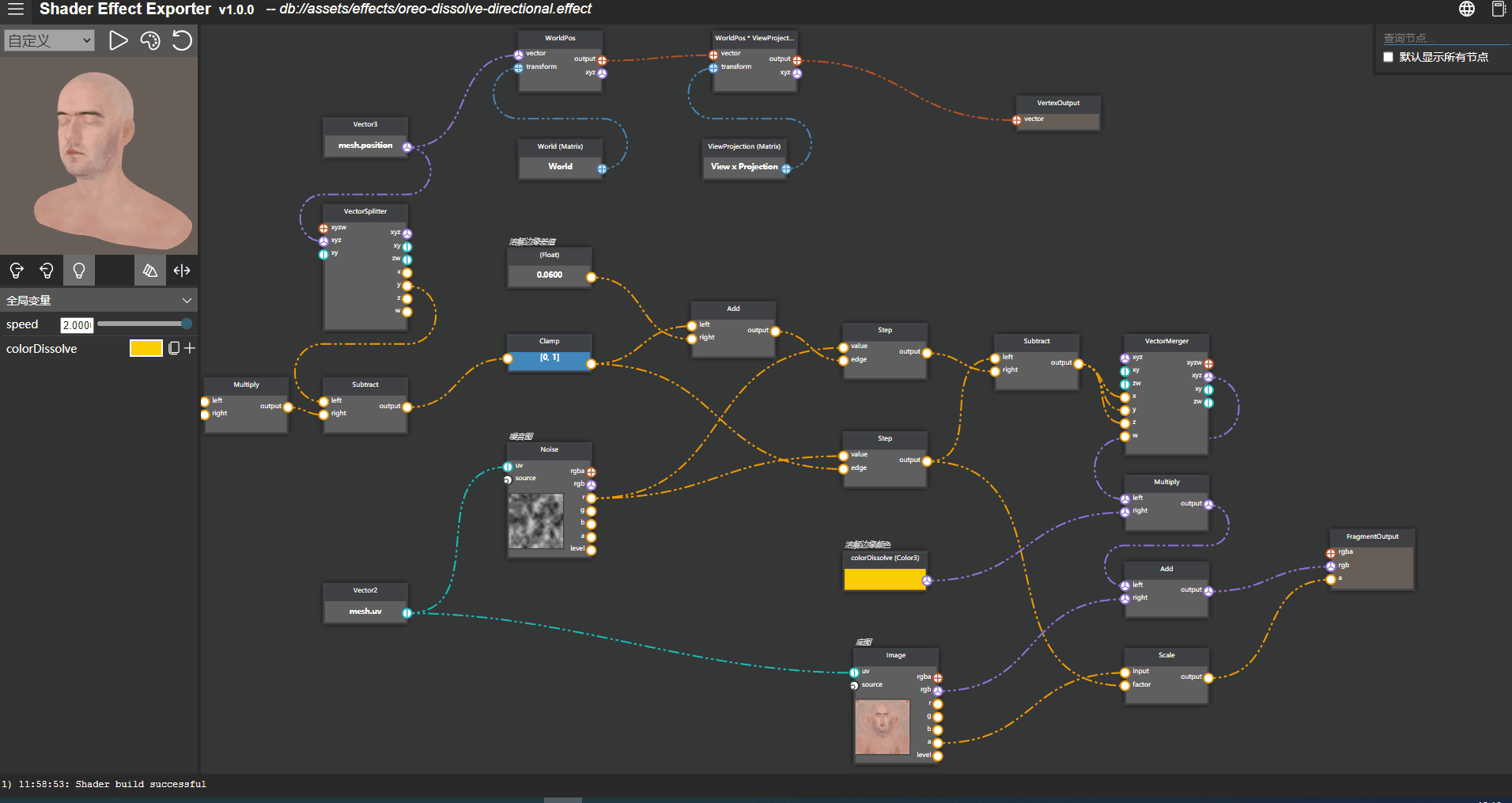
溶解与定向消失
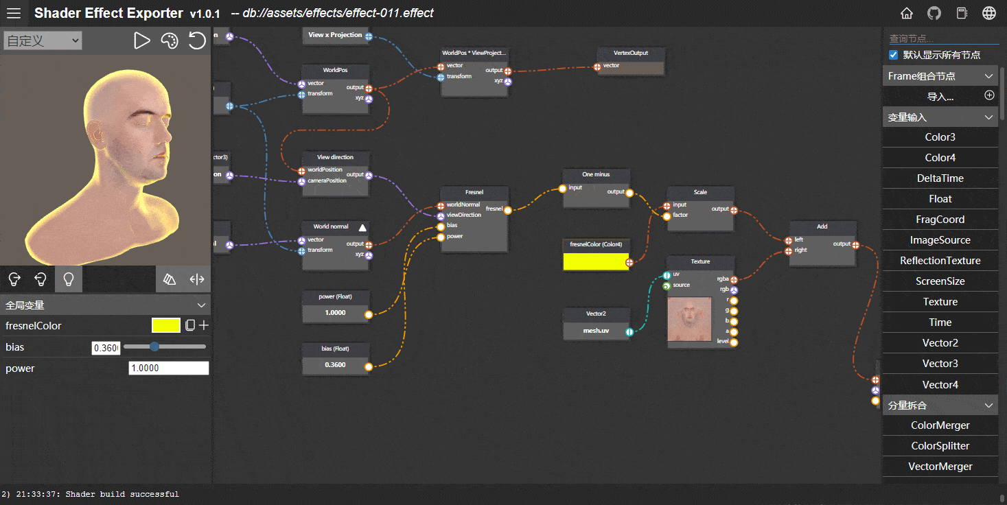
菲涅尔反射
光照贴图
汇总效果
- 线上示例均可一键导出到 CocosCreator 中,以下是部分示例运行效果:

v1.0.2 新增
-
自定义运行效果如下

v1.0.3 新增
-
自定义节点修改为 ts 描述,支持类型提示
-
新增
高频节点组,方便使用 -
新增多个自定义节点示例


v1.1.0 重磅新增
-
支持特效节点 2D/3D 即时预览
-
支持切换预览模式(2D、3D切换)
-
支持切换预览模型
-
一键生效,所见即所得
v2.0.0 新增
- 集成在线社区网站以及一键上传、下载、发布分享功能
关于
-
关于
Effect Exporter编辑器的实现,作者大量参考了以下开源项目,有兴趣的伙伴可以了解一下,一起交流 -
推荐前置知识
支持
-
Effect Exporter目前还在持续完善中,希望大家支持。




















~
操作单元看起来跟浣熊大佬的2.x的版本好像



